Microsoft Excel

Summary

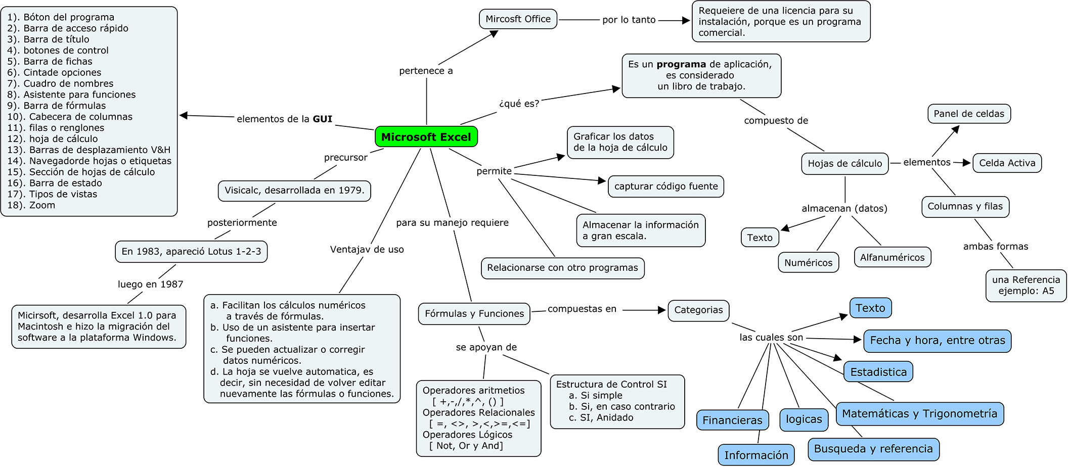
Por medio del siguiente mapa conceptual nos permite observar, en forma de organizador gráfico la forma en que pueden estar estructurados algunos conceptos de Microsoft Excel de la materia Informática IV; para lo cual se abordan algunos temas para conocer el entorno gráfico de la ventana (interfaz gráfica de usuario – GUI), su evolución, las ventajas que ofrece Excel para todos los usuarios, como también el tipo de programa que es, se debe saber que Excel está formado por libros de trabajo el cual está constituido por hojas de cálculo constituidas por columnas y filas, también se debe hablar de términos esenciales como qué es una referencia, rango de celdas, celda activa, entre otras. Excel es un programa de uso específico, acepta datos de tipo texto, numéricos y alfanuméricos como el crear fórmulas e insertar funciones para obtener un resultado, dar formato al texto, crear tablas, analizar datos y graficar los datos obtenidos. Todo lo anteriormente dicho permitirá tener un razonamiento lógico matemático a través de la comprensión y aplicación de la metodología de algoritmos para la solución de problemas utilizando la herramienta informática como la hoja electrónica de cálculo.


Palabras clave: columna, fila, celda, referencia, celda activa, rango de celdas

Abstract

By the following concept map allows us to observe, in the form of graphic organizer how some concepts can be structured in Microsoft Excel Informatics IV field; for which some themes for the graphic environment (graphical user interface - GUI) window are addressed, their evolution, the benefits that Excel offers for all users, as well as the type of program that is, they should know that consists Excel workbooks which consists spreadsheets consisting of columns and rows, you should also talk about essential terms what a reference range of cells, active cell, among others. Excel is a special-purpose program accepts text data, numeric and alphanumeric like creating formulas and insert functions to obtain a result, format text, create tables, analyze data and plot the data. All of the above allow you to have a mathematical logical reasoning through the understanding and application of the methodology of algorithms for solving problems using computer tools such as spreadsheet.


Keywords: column, row, cell, reference, active cell, cell range


Bibliography

Microsoft Corporation. (2014). ¿Qué es Excel? Recuperado el 05 de 03 de 2014, de
http://office.microsoft.com/es-mx/excel-help/que-es-excel-HA010265948.aspx

EXCEL TOTAL - La utilidad e importancia de Excel. (s.f.). Recuperado el 05 de 03 de 2014, de
http://exceltotal.com/la-utilidad-e-importancia-de-excel/



[a] Research Professor at the Universidad Autónoma del Estado de Hidalgo.


Share in: